Отла́дка — этап разработки компьютерной программы, на котором обнаруживают, локализуют и устраняют ошибки.
Чтобы понять, где возникла ошибка, приходится:
Существуют две взаимодополняющие технологии отладки.
Использование отладчиков — программ, которые включают в себя пользовательский интерфейс для пошагового выполнения программы: оператор за оператором, функция за функцией, с остановками на некоторых строках исходного кода или при достижении определённого условия.
Вывод текущего состояния программы с помощью расположенных в критических точках программы операторов вывода — браузер или в файл (лог). Вывод отладочных сведений в файл называется журналированием.
Чтобы запустиь выполнение скриптов с включенным механизмом отла́дки
необходимо в первой строке главного иницианизирующего скрипта дописать инструкцию включения отладчика.
После этого необходимо перегрузить отлаживаемый пост или jCjSGui
debug=true;
Для отключения необходимо убрать из главного иницианизирующего скрипта инструкцию включения отладчика
//debug=true;
После того как отладчик разрешен, сразу-же после пуска jCjSGui,
будет открыто окно отладчика (режим поверх всех окон)
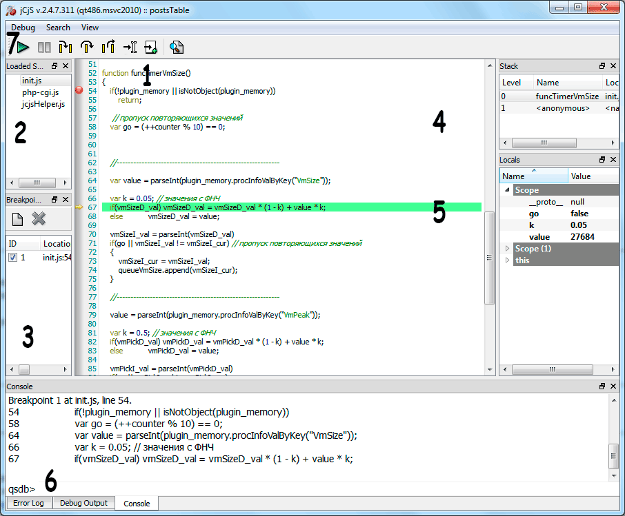
В таблице описано рабочее пространство окна отладчика
| № | Описание |
|---|---|
| 1 | Окно отладчика |
| 2 | Список загруженных скриптов |
| 3 | Перечень точек остановок (break points list) |
| 4 | Стек вызовов |
| 5 | Списки переменных |
| 6 | Консоль ввода/вывода |
| 7 | Панель инструментов |
Если отладка поста уже включена а окно откладчика скрыто,
его можно вызвать кликнув правой кнопкой мыши по значку в трее ![]()

и вызвав в контекстном меню пункт dbg NamePost
Вид контекстного меню в Unix выглядит аналогичным образом как и в Windows
